添加QQ:20167856 免费解答,赠送收录推送工具和网站分析
网络营销 2022-09-11
用途:给微信公众号文章或者菜单栏增加留言功能。
官方工具:“小正方助手”小程序:
1、在小程序“留言板”中点击底部“+”创建一个留言板(注:创建留言板时设置开启留言审核,即可支持用户留言审核后才可见,在管理留言时点击用户留言审核。):

2、创建成功后点击该留言板名字选择复制路径,注:我的留言板页面右上角点击喇叭增加留言接收通知次数:


文章增加留言功能
3、在文章编辑时选择插入小程序:

4、在弹出的选择界面搜索小程序“小正方助手”,搜索出来后点击下一步:

5、在填写详细信息界面中,小程序路径填写第2步复制的路径,文字内容写需要展示的文字,如:写留言,最后确定即可:

ps:菜单栏直接留言
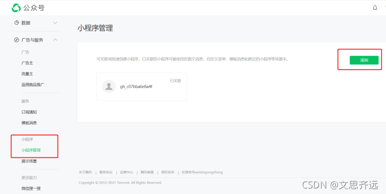
6、后台关联小程序“小正方助手”

如找不到小程序管理菜单,先开通。



7、关联成功后即可创建菜单
菜单内容选择:跳转小程序 ;
选择刚刚关联的“小正方助手” ;
小程序路径填写第2步复制的路径,备用网页填写任意可用网址即可。

添加QQ:20167856 免费解答,赠送收录推送工具和网站分析